
Cross-cutting activity: Modelling
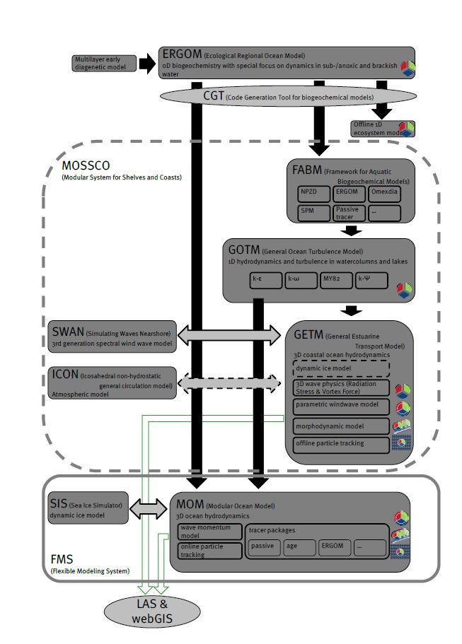
To cover the wide spatial range from open ocean dynamics to small coastal embayments, two hydrodynamic cores are used at IOW, the General Estuarine Transport Model (GETM) [www.getm.eu] for the coastal to shelf sea scales and the Modular Ocean Model (MOM) [http://www.gfdl.noaa.gov/mom-ocean-model] for the shelf sea to open ocean scales. For both hydrodynamic models, IOW researchers are substantially involved into the model development. Another model development strongly linked to IOW is the General Ocean Turbulence Model (GOTM) [www.gotm.net] which is a one-dimensional water column model providing a turbulence closure module to GETM and MOM and many other ocean models world-wide. As biogeochemical module, the Ecological Regional Ocean Model (ERGOM) [www.ergom.net], a medium complexity biogeochemical model, has been developed at IOW since almost two decades and applied for a wide range of studies, being directly linked to the MOM hydrodynamic core. Since a Code Generation Tool (CGT) [http://ergom.net/index.php/code-generation-tool.html] has been developed at IOW which allows for the development of biogeochemical models using a meta-language, ERGOM model code can be generated in various code formats to support different host models. One of these code formats is compatible with the Framework for Aquatic Biogeochemical Models (FABM) [http://sourceforge.net/projects/fabm/] which links biogeochemical models in a flexible way to hydrodynamic models including GETM, MOM and GOTM. Interactive coupling between GETM and the wave model SWAN is implemented, and the interactive coupling to the atmospheric model ICON is planned. For flexible and modular coupling with other components (waves, atmosphere, sediment), GETM is integrated into the Modular System for Shelves and Coasts (MOSSCO) [http://www.mossco.de/]. Within the Flexible Modeling System (FMS) MOM is coupled to a dynamic ice model. Output of GETM and MOM results for Live Access Servers (LAS) and webGIS is supported.
for greater view, please click on the picture
Cross-cutting activities
Contacts Modelling
Projects cross-cutting activity: Modelling
-
O2-MCA:
The Effect of the Medieval Climate Anomaly on Hypoxia in the Baltic Sea: A Coupled Benthic-Pelagic Modeling Approach
DFG - Deutsche Forschungsgemeinschaft (01.09.2024 - 31.08.2027) -
DAM CONMAR:
DAM Schutz und Nutzen - CONMAR: Concepts for conventional marinen munition remediation in the German North Sea and Baltic Sea; Vorhaben: Modellierung der Verdriftung sprengstoff-typischer Verbindungen (STV) im Küstenozean und Untersuchungen von Räumungsstrategien
BMBF - Bundesministerium für Bildung und Forschung (01.12.2021 - 30.11.2024) -
GROCE II:
Greenland Ice Shield / Ocean Interaction - From process understanding to the assessment of a coupled regional system under change; Subproject 9: Process-based quantification of subglacial melt rates
BMBF - Bundesministerium für Bildung und Forschung (01.07.2020 - 31.08.2023) -
NuMOst:
Numerical modelling of the Baltic Sea: Interfacing large scale models with local models (NuMOst)
BAW - Bundesanstalt für Wasserbau (01.01.2020 - 31.12.2022) -
MoMSie:
Verbundprojekt: M-Lab - Model based assessment of interactions between mean sea level changes, storm surges and morphodynamics in the Wadden Sea
BMBF - Bundesministerium für Bildung und Forschung (01.10.2019 - 31.12.2022) -
SeaLaBio:
SeaLaBio - Baltic+ Sea-Land Biogeochemical linkages
(22.11.2018 - 27.05.2020) -
OTC:
OPTIMUS - Optimization of mussel cultures for eutrophication prevention and fish feed production in the Baltic Sea
BONUS / BMBF (01.04.2017 - 31.03.2020) -
BSSC 2016:
11. Baltic Sea Science Congress, Rostock 12.06.-16.06.2017
DFG - Deutsche Forschungsgemeinschaft (01.04.2017 - 16.06.2017) -
SFB/TRR 181:
[subproject] SFB/TRR 181 Energy transfer in the atmosphere and the ocean, M5: Reducing spurious diapycnal mixing in ocean models
DFG - Deutsche Forschungsgemeinschaft (01.07.2016 - 30.06.2020) -
MOREWACC:
Morphodynamic response of the Wadden Sea to climate change
DFG - Deutsche Forschungsgemeinschaft (01.07.2016 - 30.06.2019) -
MOSSCO II:
Küstenmeerforschung: Verbundprojekt MOSSCO-Synthese: Modulare Modell- und Datenkopplung für Schelfmeere und Küsten; Vorhaben: Modellkonfiguration, Nutzung eines verallgemeinerten Muschelfarmmoduls zur Verbesserung der Wasserqualität
BMBF - Bundesministerium für Bildung und Forschung (01.04.2016 - 31.03.2019) -
HyMeSiMM:
Verbundprojekt: UDEMM - Hydrodynamic observations and simulations of munition in the sea as subproject of the collaborative project "Environmental monitoring for the delaboration of munition in the sea"
BMBF - Bundesministerium für Bildung und Forschung (01.03.2016 - 28.02.2019) -
DachKüNO:
DachKüNO - Wissens- und Datentransfer in der Küstenmeerforschung
BMBF - Bundesministerium für Bildung und Forschung (01.04.2014 - 30.11.2016) -
MOSSCO:
Modular System for Shelves and Coasts
BMBF-FONA (01.04.2013 - 31.03.2016)